Projects

Swift Notebook
  • A collection of my LeetCode solutions and Swift syntax notes for coding interviews
  • Documented solutions using Apple's DocC for technical documentation
  • Created a quick reference guide for Swift-specific patterns used in algorithm problems
  • Includes 20+ solved problems with complexity analysis and optimization approaches
  • Swift Notebook
    AI Computer Vision for Robotic Hand Data Collection
  • Presented research findings at the UIUC Engineering Research Symposium (ISRS)
  • Research contributed to published work at CVPR 2025 on object manipulation
  • Synthesized hand-object interaction under the guidance of Professor Saurabh Gupta, who specializes in computer vision, robotics, and machine learning.
  • Built a forearm GoPro mount to collect fine-grain hand manipulation
  • Modified a transformer-based model for 3D hand reconstruction
  • Crafted and conducted experiments to test and analyze poses, using linear regression for distance mappings
  • Integrated accelerometer and gyroscope (IMU) data to capture degrees of freedom
  • Segmented and removed hand from images to train robotic policies
  • AI Hand Research Demo
    Trading Paper Stock Web App
  • Lead group project to build a stock trading app for investors to hone their skills
  • Built mySQL database and created synthetic dataset with Python scripting
  • Used a Flask back-end to connect database and get real time stock data with Yahoo Finance API
  • Hosted website and database on Google Cloud Platform
  • Users could: create portfolios, buy and sell stocks, research companies, and compare investing performance
  • Trading App Demo
    Graffiti Spot iOS App
  • Developed a SwiftUI iOS app to catalog graffiti at UIUC
  • Saved picture, name, and description for each work with SwiftData
  • Used MapKit to display art locations
  • Swipe through all works in gallery view
  • Graffiti Ghost iOS Demo
    McKinley Health Chatbot
  • Flask backend integrating FAISS and HuggingFace LLM for RAG-style responses
  • Web scraper + BeautifulSoup parsed 700+ pages from McKinley Health Center's site
  • Embedded text using SentenceTransformers and queried via semantic similarity
  • McKinley Health Chatbot
    Automated Commodity and Stock Reporting
  • Built Python program to generate jet fuel and commodity market report with MatPlotLib charts/graphs
  • Data from XML based SOAP API, JSON based REST API, and web scraping with Beautiful Soup
  • Shared results weekly using automated email report pipeline created with Microsoft SharePoint and Power Automate
  • Automated Commodity Report
    Lab Inventory Management System (LIMS) Power App
  • Led multi-functional teams to design app workflow and sampling process
  • Built Microsoft Power App to manage refinery sample inventory and lab tests
  • Created robust input forms interface with a Dataverse database
  • Data then feeds into AVEVA PI Vison or can be downloaded into Excel
  • Electric Vehicle Charging Web App
  • Built interactive Svelte front-end for AFLEET Online's Electric Vehicle (EV) calculator
  • The back-end is called with the user's input parameters
  • Returned calculations are used in a table developed to match the Excel model's layout
  • Built the page according to the US Web Design System standards
  • EV Charging Web App
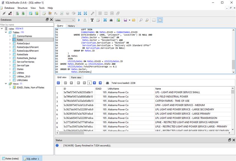
    US Utility Rate Database
  • The SQL query of the USURDB (United States Utility Rate Database) for EV charging not returning invalid information
  • Modified query and wrote a Python script to identify missing rates
  • Analysis found the USURDB database itself contained incorrect information
  • Notified the USURDB and correct rate information was published
  • US Utility Rate Database
    Advanced Excel Modeling
  • Developed algorithm to calculate EV charging cost based on varying electricy demand and charger current draw
  • Users selected their local electrical rate, EV battery capacity, and charger for to compute their charging cost estimate
  • A data validation drop down was developed to build a dynamic range of electrical rates based on the state and type input
  • Advanced Excel Modeling

    Let's build something together

    Contact me